Hystrix原理

背景

分布式系统环境下,服务间类似依赖非常常见,一个业务调用通常依赖多个基础服务。如下图,对于同步调用,当库存服务不可用时,商品服务请求线程被阻塞,当有大批量请求调用库存服务时,最终可能导致整个商品服务资源耗尽,无法继续对外提供服务。并且这种不可用可能沿请求调用链向上传递,这种现象被称为雪崩效应。

雪崩效应常见场景

  • 硬件故障:如服务器宕机,机房断电,光纤被挖断等。
  • 流量激增:如异常流量,重试加大流量等。
  • 缓存穿透:一般发生在应用重启,所有缓存失效时,以及短时间内大量缓存失效时。大量的缓存不命中,使请求直击后端服务,造成服务提供者超负荷运行,引起服务不可用。
  • 程序BUG:如程序逻辑导致内存泄漏,JVM长时间FullGC等。
  • 同步等待:服务间采用同步调用模式,同步等待造成的资源耗尽。

雪崩效应应对策略

针对造成雪崩效应的不同场景,可以使用不同的应对策略,没有一种通用所有场景的策略,参考如下:

  • 硬件故障:多机房容灾、异地多活等。
  • 流量激增:服务自动扩容、流量控制(限流、关闭重试)等。
  • 缓存穿透:缓存预加载、缓存异步加载等。
  • 程序BUG:修改程序bug、及时释放资源等。
  • 同步等待:资源隔离、MQ解耦、不可用服务调用快速失败等。资源隔离通常指不同服务调用采用不同的线程池;不可用服务调用快速失败一般通过熔断器模式结合超时机制实现。

综上所述,如果一个应用不能对来自依赖的故障进行隔离,那该应用本身就处在被拖垮的风险中。 因此,为了构建稳定、可靠的分布式系统,我们的服务应当具有自我保护能力,当依赖服务不可用时,当前服务启动自我保护功能,从而避免发生雪崩效应。本文将重点介绍使用 Hystrix 解决同步等待的雪崩问题。

初探Hystrix

Hystrix [hɪst’rɪks],中文含义是豪猪,因其背上长满棘刺,从而拥有了自我保护的能力。本文所说的Hystrix是Netflix开源的一款容错框架,同样具有自我保护能力。为了实现容错和自我保护,下面我们看看Hystrix如何设计和实现的。

Hystrix设计目标:

  • 对来自依赖的延迟和故障进行防护和控制——这些依赖通常都是通过网络访问的
  • 阻止故障的连锁反应
  • 快速失败并迅速恢复
  • 回退并优雅降级
  • 提供近实时的监控与告警

Hystrix遵循的设计原则:

  • 防止任何单独的依赖耗尽资源(线程)
  • 过载立即切断并快速失败,防止排队
  • 尽可能提供回退以保护用户免受故障
  • 使用隔离技术(例如隔板,泳道和断路器模式)来限制任何一个依赖的影响
  • 通过近实时的指标,监控和告警,确保故障被及时发现
  • 通过动态修改配置属性,确保故障及时恢复
  • 防止整个依赖客户端执行失败,而不仅仅是网络通信

Hystrix如何实现这些设计目标?

  • 使用命令模式将所有对外部服务(或依赖关系)的调用包装在HystrixCommand或HystrixObservableCommand对象中,并将该对象放在单独的线程中执行;
  • 每个依赖都维护着一个线程池(或信号量),线程池被耗尽则拒绝请求(而不是让请求排队)。
  • 记录请求成功,失败,超时和线程拒绝。
  • 服务错误百分比超过了阈值,熔断器开关自动打开,一段时间内停止对该服务的所有请求。
  • 请求失败,被拒绝,超时或熔断时执行降级逻辑。
  • 近实时地监控指标和配置的修改。

Hystrix入门

Hystrix简单示例

开始深入Hystrix原理之前,我们先简单看一个示例。

第一步,继承HystrixCommand实现自己的command,在command的构造方法中需要配置请求被执行需要的参数,并组合实际发送请求的对象,代码如下:

1
2
3
4
5
6
7
8
9
10
11
12
13
14
15
16
17
18
19
20
21
22
23
24
25
26
public class QueryOrderIdCommand extends HystrixCommand<Integer> {    
private final static Logger logger = LoggerFactory.getLogger(QueryOrderIdCommand.class);
private OrderServiceProvider orderServiceProvider;

public QueryOrderIdCommand(OrderServiceProvider orderServiceProvider) {
super(Setter.withGroupKey(HystrixCommandGroupKey.Factory.asKey("orderService"))
.andCommandKey(HystrixCommandKey.Factory.asKey("queryByOrderId"))
.andCommandPropertiesDefaults(HystrixCommandProperties.Setter()
.withCircuitBreakerRequestVolumeThreshold(10)//至少有10个请求,熔断器才进行错误率的计算
.withCircuitBreakerSleepWindowInMilliseconds(5000)//熔断器中断请求5秒后会进入半打开状态,放部分流量过去重试
.withCircuitBreakerErrorThresholdPercentage(50)//错误率达到50开启熔断保护
.withExecutionTimeoutEnabled(true))
.andThreadPoolPropertiesDefaults(HystrixThreadPoolProperties
.Setter().withCoreSize(10)));
this.orderServiceProvider = orderServiceProvider;
}

@Override
protected Integer run() {
return orderServiceProvider.queryByOrderId();
}
@Override
protected Integer getFallback() {
return -1;
}
}

第二步,调用HystrixCommand的执行方法发起实际请求。

1
2
3
4
@Testpublic void testQueryByOrderIdCommand() {    
Integer r = new QueryOrderIdCommand(orderServiceProvider).execute();
logger.info("result:{}", r);
}

Hystrix处理流程

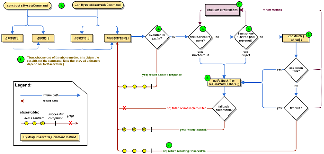
Hystrix流程图如下:

                            图片来源Hystrix官网<https://github.com/Netflix/Hystrix/wiki>

Hystrix整个工作流如下:

  1. 构造一个 HystrixCommand或HystrixObservableCommand对象,用于封装请求,并在构造方法配置请求被执行需要的参数;
  2. 执行命令,Hystrix提供了4种执行命令的方法,后面详述;
  3. 判断是否使用缓存响应请求,若启用了缓存,且缓存可用,直接使用缓存响应请求。Hystrix支持请求缓存,但需要用户自定义启动;
  4. 判断熔断器是否打开,如果打开,跳到第8步;
  5. 判断线程池/队列/信号量是否已满,已满则跳到第8步;
  6. 执行HystrixObservableCommand.construct()或HystrixCommand.run(),如果执行失败或者超时,跳到第8步;否则,跳到第9步;
  7. 统计熔断器监控指标;
  8. 走Fallback备用逻辑
  9. 返回请求响应

从流程图上可知道,第5步线程池/队列/信号量已满时,还会执行第7步逻辑,更新熔断器统计信息,而第6步无论成功与否,都会更新熔断器统计信息。

执行命令的几种方法

Hystrix提供了4种执行命令的方法,execute()和queue() 适用于HystrixCommand对象,而observe()和toObservable()适用于HystrixObservableCommand对象。

execute()

以同步堵塞方式执行run(),只支持接收一个值对象。hystrix会从线程池中取一个线程来执行run(),并等待返回值。

queue()

以异步非阻塞方式执行run(),只支持接收一个值对象。调用queue()就直接返回一个Future对象。可通过 Future.get()拿到run()的返回结果,但Future.get()是阻塞执行的。若执行成功,Future.get()返回单个返回值。当执行失败时,如果没有重写fallback,Future.get()抛出异常。

observe()

事件注册前执行run()/construct(),支持接收多个值对象,取决于发射源。调用observe()会返回一个hot Observable,也就是说,调用observe()自动触发执行run()/construct(),无论是否存在订阅者。

如果继承的是HystrixCommand,hystrix会从线程池中取一个线程以非阻塞方式执行run();如果继承的是HystrixObservableCommand,将以调用线程阻塞执行construct()。

observe()使用方法:

  1. 调用observe()会返回一个Observable对象
  2. 调用这个Observable对象的subscribe()方法完成事件注册,从而获取结果

toObservable()

事件注册后执行run()/construct(),支持接收多个值对象,取决于发射源。调用toObservable()会返回一个cold Observable,也就是说,调用toObservable()不会立即触发执行run()/construct(),必须有订阅者订阅Observable时才会执行。

如果继承的是HystrixCommand,hystrix会从线程池中取一个线程以非阻塞方式执行run(),调用线程不必等待run();如果继承的是HystrixObservableCommand,将以调用线程堵塞执行construct(),调用线程需等待construct()执行完才能继续往下走。

toObservable()使用方法:

  1. 调用observe()会返回一个Observable对象
  2. 调用这个Observable对象的subscribe()方法完成事件注册,从而获取结果

需注意的是,HystrixCommand也支持toObservable()和observe(),但是即使将HystrixCommand转换成Observable,它也只能发射一个值对象。只有HystrixObservableCommand才支持发射多个值对象。

几种方法的关系

  • execute()实际是调用了queue().get()
  • queue()实际调用了toObservable().toBlocking().toFuture()
  • observe()实际调用toObservable()获得一个cold Observable,再创建一个ReplaySubject对象订阅Observable,将源Observable转化为hot Observable。因此调用observe()会自动触发执行run()/construct()。

Hystrix总是以Observable的形式作为响应返回,不同执行命令的方法只是进行了相应的转换。

Hystrix容错

Hystrix的容错主要是通过添加容许延迟和容错方法,帮助控制这些分布式服务之间的交互。 还通过隔离服务之间的访问点,阻止它们之间的级联故障以及提供回退选项来实现这一点,从而提高系统的整体弹性。Hystrix主要提供了以下几种容错方法:

  • 资源隔离
  • 熔断
  • 降级

下面我们详细谈谈这几种容错机制。

资源隔离

资源隔离主要指对线程的隔离。Hystrix提供了两种线程隔离方式:线程池和信号量。

线程隔离-线程池

Hystrix通过命令模式对发送请求的对象和执行请求的对象进行解耦,将不同类型的业务请求封装为对应的命令请求。如订单服务查询商品,查询商品请求->商品Command;商品服务查询库存,查询库存请求->库存Command。并且为每个类型的Command配置一个线程池,当第一次创建Command时,根据配置创建一个线程池,并放入ConcurrentHashMap,如商品Command:

1
2
3
4
5
final static ConcurrentHashMap<String, HystrixThreadPool> threadPools = new ConcurrentHashMap<String, HystrixThreadPool>();
...
if (!threadPools.containsKey(key)) {
threadPools.put(key, new HystrixThreadPoolDefault(threadPoolKey, propertiesBuilder));
}

后续查询商品的请求创建Command时,将会重用已创建的线程池。线程池隔离之后的服务依赖关系:

通过将发送请求线程与执行请求的线程分离,可有效防止发生级联故障。当线程池或请求队列饱和时,Hystrix将拒绝服务,使得请求线程可以快速失败,从而避免依赖问题扩散。

线程池隔离优缺点

优点:

  • 保护应用程序以免受来自依赖故障的影响,指定依赖线程池饱和不会影响应用程序的其余部分。
  • 当引入新客户端lib时,即使发生问题,也是在本lib中,并不会影响到其他内容。
  • 当依赖从故障恢复正常时,应用程序会立即恢复正常的性能。
  • 当应用程序一些配置参数错误时,线程池的运行状况会很快检测到这一点(通过增加错误,延迟,超时,拒绝等),同时可以通过动态属性进行实时纠正错误的参数配置。
  • 如果服务的性能有变化,需要实时调整,比如增加或者减少超时时间,更改重试次数,可以通过线程池指标动态属性修改,而且不会影响到其他调用请求。
  • 除了隔离优势外,hystrix拥有专门的线程池可提供内置的并发功能,使得可以在同步调用之上构建异步门面(外观模式),为异步编程提供了支持(Hystrix引入了Rxjava异步框架)。

注意:尽管线程池提供了线程隔离,我们的客户端底层代码也必须要有超时设置或响应线程中断,不能无限制的阻塞以致线程池一直饱和。

缺点:

线程池的主要缺点是增加了计算开销。每个命令的执行都在单独的线程完成,增加了排队、调度和上下文切换的开销。因此,要使用Hystrix,就必须接受它带来的开销,以换取它所提供的好处。

通常情况下,线程池引入的开销足够小,不会有重大的成本或性能影响。但对于一些访问延迟极低的服务,如只依赖内存缓存,线程池引入的开销就比较明显了,这时候使用线程池隔离技术就不适合了,我们需要考虑更轻量级的方式,如信号量隔离。

线程隔离-信号量

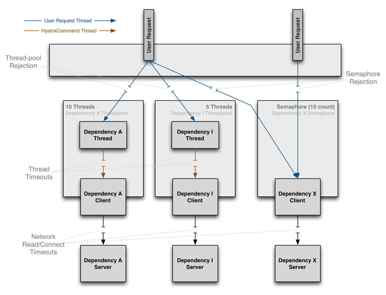
上面提到了线程池隔离的缺点,当依赖延迟极低的服务时,线程池隔离技术引入的开销超过了它所带来的好处。这时候可以使用信号量隔离技术来代替,通过设置信号量来限制对任何给定依赖的并发调用量。下图说明了线程池隔离和信号量隔离的主要区别:

                        图片来源Hystrix官网<https://github.com/Netflix/Hystrix/wiki>

使用线程池时,发送请求的线程和执行依赖服务的线程不是同一个,而使用信号量时,发送请求的线程和执行依赖服务的线程是同一个,都是发起请求的线程。先看一个使用信号量隔离线程的示例:

1
2
3
4
5
6
7
8
9
10
11
12
13
14
15
16
17
18
19
20
21
22
23
24
25
public class QueryByOrderIdCommandSemaphore extends HystrixCommand<Integer> {   
private final static Logger logger = LoggerFactory.getLogger(QueryByOrderIdCommandSemaphore.class);
private OrderServiceProvider orderServiceProvider;

public QueryByOrderIdCommandSemaphore(OrderServiceProvider orderServiceProvider) {
super(Setter.withGroupKey(HystrixCommandGroupKey.Factory.asKey("orderService"))
.andCommandKey(HystrixCommandKey.Factory.asKey("queryByOrderId"))
.andCommandPropertiesDefaults(HystrixCommandProperties.Setter()
.withCircuitBreakerRequestVolumeThreshold(10)至少有10个请求,熔断器才进行错误率的计算
.withCircuitBreakerSleepWindowInMilliseconds(5000)//熔断器中断请求5秒后会进入半打开状态,放部分流量过去重试
.withCircuitBreakerErrorThresholdPercentage(50)//错误率达到50开启熔断保护
.withExecutionIsolationStrategy(HystrixCommandProperties.ExecutionIsolationStrategy.SEMAPHORE)
.withExecutionIsolationSemaphoreMaxConcurrentRequests(10)));//最大并发请求量
this.orderServiceProvider = orderServiceProvider;
}

@Override
protected Integer run() {
return orderServiceProvider.queryByOrderId();
}
@Override
protected Integer getFallback() {
return -1;
}
}

由于Hystrix默认使用线程池做线程隔离,使用信号量隔离需要显示地将属性execution.isolation.strategy设置为ExecutionIsolationStrategy.SEMAPHORE,同时配置信号量个数,默认为10。客户端需向依赖服务发起请求时,首先要获取一个信号量才能真正发起调用,由于信号量的数量有限,当并发请求量超过信号量个数时,后续的请求都会直接拒绝,进入fallback流程。

信号量隔离主要是通过控制并发请求量,防止请求线程大面积阻塞,从而达到限流和防止雪崩的目的。

线程隔离总结

线程池和信号量都可以做线程隔离,但各有各的优缺点和支持的场景,对比如下:

 线程切换支持异步支持超时支持熔断限流开销
信号量
线程池

线程池和信号量都支持熔断和限流。相比线程池,信号量不需要线程切换,因此避免了不必要的开销。但是信号量不支持异步,也不支持超时,也就是说当所请求的服务不可用时,信号量会控制超过限制的请求立即返回,但是已经持有信号量的线程只能等待服务响应或从超时中返回,即可能出现长时间等待。线程池模式下,当超过指定时间未响应的服务,Hystrix会通过响应中断的方式通知线程立即结束并返回。

熔断

熔断器简介

现实生活中,可能大家都有注意到家庭电路中通常会安装一个保险盒,当负载过载时,保险盒中的保险丝会自动熔断,以保护电路及家里的各种电器,这就是熔断器的一个常见例子。Hystrix中的熔断器(Circuit Breaker)也是起类似作用,Hystrix在运行过程中会向每个commandKey对应的熔断器报告成功、失败、超时和拒绝的状态,熔断器维护并统计这些数据,并根据这些统计信息来决策熔断开关是否打开。如果打开,熔断后续请求,快速返回。隔一段时间(默认是5s)之后熔断器尝试半开,放入一部分流量请求进来,相当于对依赖服务进行一次健康检查,如果请求成功,熔断器关闭。

熔断器配置

Circuit Breaker主要包括如下6个参数:

1、circuitBreaker.enabled

是否启用熔断器,默认是TRUE。
2 、circuitBreaker.forceOpen

熔断器强制打开,始终保持打开状态,不关注熔断开关的实际状态。默认值FLASE。
3、circuitBreaker.forceClosed
熔断器强制关闭,始终保持关闭状态,不关注熔断开关的实际状态。默认值FLASE。

4、circuitBreaker.errorThresholdPercentage
错误率,默认值50%,例如一段时间(10s)内有100个请求,其中有54个超时或者异常,那么这段时间内的错误率是54%,大于了默认值50%,这种情况下会触发熔断器打开。

5、circuitBreaker.requestVolumeThreshold

默认值20。含义是一段时间内至少有20个请求才进行errorThresholdPercentage计算。比如一段时间了有19个请求,且这些请求全部失败了,错误率是100%,但熔断器不会打开,总请求数不满足20。

6、circuitBreaker.sleepWindowInMilliseconds

半开状态试探睡眠时间,默认值5000ms。如:当熔断器开启5000ms之后,会尝试放过去一部分流量进行试探,确定依赖服务是否恢复。

熔断器工作原理

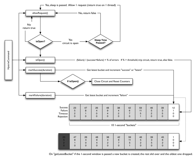
下图展示了HystrixCircuitBreaker的工作原理:

                                图片来源Hystrix官网<https://github.com/Netflix/Hystrix/wiki>

熔断器工作的详细过程如下:

第一步,调用allowRequest()判断是否允许将请求提交到线程池

  1. 如果熔断器强制打开,circuitBreaker.forceOpen为true,不允许放行,返回。
  2. 如果熔断器强制关闭,circuitBreaker.forceClosed为true,允许放行。此外不必关注熔断器实际状态,也就是说熔断器仍然会维护统计数据和开关状态,只是不生效而已。

第二步,调用isOpen()判断熔断器开关是否打开

  1. 如果熔断器开关打开,进入第三步,否则继续;
  2. 如果一个周期内总的请求数小于circuitBreaker.requestVolumeThreshold的值,允许请求放行,否则继续;
  3. 如果一个周期内错误率小于circuitBreaker.errorThresholdPercentage的值,允许请求放行。否则,打开熔断器开关,进入第三步。

第三步,调用allowSingleTest()判断是否允许单个请求通行,检查依赖服务是否恢复

  1. 如果熔断器打开,且距离熔断器打开的时间或上一次试探请求放行的时间超过circuitBreaker.sleepWindowInMilliseconds的值时,熔断器器进入半开状态,允许放行一个试探请求;否则,不允许放行。

此外,为了提供决策依据,每个熔断器默认维护了10个bucket,每秒一个bucket,当新的bucket被创建时,最旧的bucket会被抛弃。其中每个blucket维护了请求成功、失败、超时、拒绝的计数器,Hystrix负责收集并统计这些计数器。

熔断器测试

1、以QueryOrderIdCommand为测试command

2、配置orderServiceProvider不重试且500ms超时

1
<dubbo:reference id="orderServiceProvider" interface="com.huang.provider.OrderServiceProvider" timeout="500" retries="0"/>

3、OrderServiceProviderImpl实现很简单,前10个请求,服务端休眠600ms,使得客户端调用超时。

1
2
3
4
5
6
7
8
9
10
11
12
13
14
15
16
17
18
19
20
21
22
23
24
25
@Service
public class OrderServiceProviderImpl implements OrderServiceProvider {
private final static Logger logger = LoggerFactory.getLogger(OrderServiceProviderImpl.class);
private AtomicInteger OrderIdCounter = new AtomicInteger(0);

@Override
public Integer queryByOrderId() {
int c = OrderIdCounter.getAndIncrement();
if (logger.isDebugEnabled()) {
logger.debug("OrderIdCounter:{}", c);
}
if (c < 10) {
try {
Thread.sleep(600);
} catch (InterruptedException e) {
}
}
return c;
}

@Override
public void reset() {
OrderIdCounter.getAndSet(0);
}
}

4、单测代码

1
2
3
4
5
6
7
8
9
10
11
12
13
14
15
16
17
18
19
@Test
public void testExecuteCommand() throws InterruptedException {
orderServiceProvider.reset();
int i = 1;
for (; i < 15; i++) {
HystrixCommand<Integer> command = new QueryByOrderIdCommand(orderServiceProvider);
Integer r = command.execute();
String method = r == -1 ? "fallback" : "run";
logger.info("call {} times,result:{},method:{},isCircuitBreakerOpen:{}", i, r, method, command.isCircuitBreakerOpen());
}
//等待6s,使得熔断器进入半打开状态
Thread.sleep(6000);
for (; i < 20; i++) {
HystrixCommand<Integer> command = new QueryByOrderIdCommand(orderServiceProvider);
Integer r = command.execute();
String method = r == -1 ? "fallback" : "run";
logger.info("call {} times,result:{},method:{},isCircuitBreakerOpen:{}", i, r, method, command.isCircuitBreakerOpen());
}
}

5、输出结果

1
2
3
4
5
6
7
8
9
10
11
12
13
14
15
16
17
18
19
2018-02-07 11:38:36,056 INFO [main] com.huang.test.command.QueryByOrderIdCommandTest:testExecuteCommand:36 call 1 times,result:-1,method:fallback,isCircuitBreakerOpen:false
2018-02-07 11:38:36,564 INFO [main] com.huang.test.command.QueryByOrderIdCommandTest:testExecuteCommand:36 call 2 times,result:-1,method:fallback,isCircuitBreakerOpen:false
2018-02-07 11:38:37,074 INFO [main] com.huang.test.command.QueryByOrderIdCommandTest:testExecuteCommand:36 call 3 times,result:-1,method:fallback,isCircuitBreakerOpen:false
2018-02-07 11:38:37,580 INFO [main] com.huang.test.command.QueryByOrderIdCommandTest:testExecuteCommand:36 call 4 times,result:-1,method:fallback,isCircuitBreakerOpen:false
2018-02-07 11:38:38,089 INFO [main] com.huang.test.command.QueryByOrderIdCommandTest:testExecuteCommand:36 call 5 times,result:-1,method:fallback,isCircuitBreakerOpen:false
2018-02-07 11:38:38,599 INFO [main] com.huang.test.command.QueryByOrderIdCommandTest:testExecuteCommand:36 call 6 times,result:-1,method:fallback,isCircuitBreakerOpen:false
2018-02-07 11:38:39,109 INFO [main] com.huang.test.command.QueryByOrderIdCommandTest:testExecuteCommand:36 call 7 times,result:-1,method:fallback,isCircuitBreakerOpen:false
2018-02-07 11:38:39,622 INFO [main] com.huang.test.command.QueryByOrderIdCommandTest:testExecuteCommand:36 call 8 times,result:-1,method:fallback,isCircuitBreakerOpen:false
2018-02-07 11:38:40,138 INFO [main] com.huang.test.command.QueryByOrderIdCommandTest:testExecuteCommand:36 call 9 times,result:-1,method:fallback,isCircuitBreakerOpen:false
2018-02-07 11:38:40,647 INFO [main] com.huang.test.command.QueryByOrderIdCommandTest:testExecuteCommand:36 call 10 times,result:-1,method:fallback,isCircuitBreakerOpen:true
2018-02-07 11:38:40,651 INFO [main] com.huang.test.command.QueryByOrderIdCommandTest:testExecuteCommand:36 call 11 times,result:-1,method:fallback,isCircuitBreakerOpen:true
2018-02-07 11:38:40,653 INFO [main] com.huang.test.command.QueryByOrderIdCommandTest:testExecuteCommand:36 call 12 times,result:-1,method:fallback,isCircuitBreakerOpen:true
2018-02-07 11:38:40,656 INFO [main] com.huang.test.command.QueryByOrderIdCommandTest:testExecuteCommand:36 call 13 times,result:-1,method:fallback,isCircuitBreakerOpen:true
2018-02-07 11:38:40,658 INFO [main] com.huang.test.command.QueryByOrderIdCommandTest:testExecuteCommand:36 call 14 times,result:-1,method:fallback,isCircuitBreakerOpen:true
2018-02-07 11:38:46,671 INFO [main] com.huang.test.command.QueryByOrderIdCommandTest:testExecuteCommand:44 call 15 times,result:10,method:run,isCircuitBreakerOpen:false
2018-02-07 11:38:46,675 INFO [main] com.huang.test.command.QueryByOrderIdCommandTest:testExecuteCommand:44 call 16 times,result:11,method:run,isCircuitBreakerOpen:false
2018-02-07 11:38:46,680 INFO [main] com.huang.test.command.QueryByOrderIdCommandTest:testExecuteCommand:44 call 17 times,result:12,method:run,isCircuitBreakerOpen:false
2018-02-07 11:38:46,685 INFO [main] com.huang.test.command.QueryByOrderIdCommandTest:testExecuteCommand:44 call 18 times,result:13,method:run,isCircuitBreakerOpen:false
2018-02-07 11:38:46,691 INFO [main] com.huang.test.command.QueryByOrderIdCommandTest:testExecuteCommand:44 call 19 times,result:14,method:run,isCircuitBreakerOpen:false

前9个请求调用超时,走fallback逻辑;

10-14个请求,熔断器开关打开,直接快速失败走fallback逻辑;

15-19个请求,熔断器进入半开状态,放行一个试探请求调用成功,熔断器关闭,后续请求恢复。

回退降级

降级,通常指务高峰期,为了保证核心服务正常运行,需要停掉一些不太重要的业务,或者某些服务不可用时,执行备用逻辑从故障服务中快速失败或快速返回,以保障主体业务不受影响。Hystrix提供的降级主要是为了容错,保证当前服务不受依赖服务故障的影响,从而提高服务的健壮性。要支持回退或降级处理,可以重写HystrixCommand的getFallBack方法或HystrixObservableCommand的resumeWithFallback方法。

Hystrix在以下几种情况下会走降级逻辑:

  • 执行construct()或run()抛出异常
  • 熔断器打开导致命令短路
  • 命令的线程池和队列或信号量的容量超额,命令被拒绝
  • 命令执行超时

降级回退方式

Fail Fast 快速失败

快速失败是最普通的命令执行方法,命令没有重写降级逻辑。 如果命令执行发生任何类型的故障,它将直接抛出异常。

Fail Silent 无声失败

指在降级方法中通过返回null,空Map,空List或其他类似的响应来完成。

1
2
3
4
5
6
7
8
9
10
11
12
13
14
@Override
protected Integer getFallback() {
return null;
}

@Override
protected List<Integer> getFallback() {
return Collections.emptyList();
}

@Override
protected Observable<Integer> resumeWithFallback() {
return Observable.empty();
}

Fallback: Static

指在降级方法中返回静态默认值。 这不会导致服务以“无声失败”的方式被删除,而是导致默认行为发生。如:应用根据命令执行返回true / false执行相应逻辑,但命令执行失败,则默认为true

1
2
3
4
5
6
7
8
@Override
protected Boolean getFallback() {
return true;
}
@Override
protected Observable<Boolean> resumeWithFallback() {
return Observable.just( true );
}

Fallback: Stubbed

当命令返回一个包含多个字段的复合对象时,适合以Stubbed 的方式回退。

1
2
3
4
@Override
protected MissionInfo getFallback() {
return new MissionInfo("missionName","error");
}

Fallback: Cache via Network

有时,如果调用依赖服务失败,可以从缓存服务(如redis)中查询旧数据版本。由于又会发起远程调用,所以建议重新封装一个Command,使用不同的ThreadPoolKey,与主线程池进行隔离。

1
2
3
4
@Override
protected Integer getFallback() {
return new RedisServiceCommand(redisService).execute();
}

Primary + Secondary with Fallback

有时系统具有两种行为- 主要和次要,或主要和故障转移。主要和次要逻辑涉及到不同的网络调用和业务逻辑,所以需要将主次逻辑封装在不同的Command中,使用线程池进行隔离。为了实现主从逻辑切换,可以将主次command封装在外观HystrixCommand的run方法中,并结合配置中心设置的开关切换主从逻辑。由于主次逻辑都是经过线程池隔离的HystrixCommand,因此外观HystrixCommand可以使用信号量隔离,而没有必要使用线程池隔离引入不必要的开销。原理图如下:

                      图片来源Hystrix官网<https://github.com/Netflix/Hystrix/wiki>

主次模型的使用场景还是很多的。如当系统升级新功能时,如果新版本的功能出现问题,通过开关控制降级调用旧版本的功能。示例代码如下:

1
2
3
4
5
6
7
8
9
10
11
12
13
14
15
16
17
18
19
20
21
22
23
24
25
26
27
28
29
30
31
32
33
34
35
36
37
38
39
40
41
42
43
44
45
46
47
48
49
50
51
52
53
54
55
56
57
58
59
60
61
62
63
64
65
66
67
68
69
70
71
72
73
74
75
76
77
78
79
80
81
82
83
84
85
86
87
88
89
90
91
92
93
94
95
96
97
98
99
100
101
102
103
public class CommandFacadeWithPrimarySecondary extends HystrixCommand<String> {

private final static DynamicBooleanProperty usePrimary = DynamicPropertyFactory.getInstance().getBooleanProperty("primarySecondary.usePrimary", true);

private final int id;

public CommandFacadeWithPrimarySecondary(int id) {
super(Setter
.withGroupKey(HystrixCommandGroupKey.Factory.asKey("SystemX"))
.andCommandKey(HystrixCommandKey.Factory.asKey("PrimarySecondaryCommand"))
.andCommandPropertiesDefaults(
// 由于主次command已经使用线程池隔离,Facade Command使用信号量隔离即可
HystrixCommandProperties.Setter()
.withExecutionIsolationStrategy(ExecutionIsolationStrategy.SEMAPHORE)));
this.id = id;
}

@Override
protected String run() {
if (usePrimary.get()) {
return new PrimaryCommand(id).execute();
} else {
return new SecondaryCommand(id).execute();
}
}

@Override
protected String getFallback() {
return "static-fallback-" + id;
}

@Override
protected String getCacheKey() {
return String.valueOf(id);
}

private static class PrimaryCommand extends HystrixCommand<String> {

private final int id;

private PrimaryCommand(int id) {
super(Setter
.withGroupKey(HystrixCommandGroupKey.Factory.asKey("SystemX"))
.andCommandKey(HystrixCommandKey.Factory.asKey("PrimaryCommand"))
.andThreadPoolKey(HystrixThreadPoolKey.Factory.asKey("PrimaryCommand"))
.andCommandPropertiesDefaults( HystrixCommandProperties.Setter().withExecutionTimeoutInMilliseconds(600)));
this.id = id;
}

@Override
protected String run() {
return "responseFromPrimary-" + id;
}

}

private static class SecondaryCommand extends HystrixCommand<String> {

private final int id;

private SecondaryCommand(int id) {
super(Setter
.withGroupKey(HystrixCommandGroupKey.Factory.asKey("SystemX"))
.andCommandKey(HystrixCommandKey.Factory.asKey("SecondaryCommand"))
.andThreadPoolKey(HystrixThreadPoolKey.Factory.asKey("SecondaryCommand"))
.andCommandPropertiesDefaults( HystrixCommandProperties.Setter().withExecutionTimeoutInMilliseconds(100)));
this.id = id;
}

@Override
protected String run() {
return "responseFromSecondary-" + id;
}

}

public static class UnitTest {

@Test
public void testPrimary() {
HystrixRequestContext context = HystrixRequestContext.initializeContext();
try {
ConfigurationManager.getConfigInstance().setProperty("primarySecondary.usePrimary", true);
assertEquals("responseFromPrimary-20", new CommandFacadeWithPrimarySecondary(20).execute());
} finally {
context.shutdown();
ConfigurationManager.getConfigInstance().clear();
}
}

@Test
public void testSecondary() {
HystrixRequestContext context = HystrixRequestContext.initializeContext();
try {
ConfigurationManager.getConfigInstance().setProperty("primarySecondary.usePrimary", false);
assertEquals("responseFromSecondary-20", new CommandFacadeWithPrimarySecondary(20).execute());
} finally {
context.shutdown();
ConfigurationManager.getConfigInstance().clear();
}
}
}
}

通常情况下,建议重写getFallBack或resumeWithFallback提供自己的备用逻辑,但不建议在回退逻辑中执行任何可能失败的操作。

总结

本文介绍了Hystrix及其工作原理,还介绍了Hystrix线程池隔离、信号量隔离和熔断器的工作原理,以及如何使用Hystrix的资源隔离,熔断和降级等技术实现服务容错,从而提高系统的整体健壮性。